|
Navigation: Zeugnisse > Zeugniskonfiguration > Berufliche Schulen > BFS - Berufsfachschule 2BFSA/BFSAIT |
Scroll Davor Anfang Weiter Menü |
Bildungsgang |
Schablone |
Zeugnisarten |
|---|---|---|
2BFSA / BFSAIT |
zz_B_J_A4 |
Jahreszeugnis / Abgangszeugnis |
zz_B_HZ_A4 |
Halbjahreszeugnis / Abgangszeugnis |
|
BFSAIT |
zz_B_H_A4 |
Halbjahresinformation / Abgangszeugnis |
2BFSA / BFSAIT |
zz_B_Pflege_A_A4 |
Abschlusszeugnis / Abgangszeugnis |
2BFSA |
zz_B_2BFHK_ASA_A4 |
Abschluss der schulischen Ausbildung |
Letzte Aktualisierung: 22.01.2025
Der Bildungsgang 2BFSA hat eine Probezeit. Daher sind in der Jahrgangstufe 1 Halbjahreszeugnisse auszugeben. >Datei: Leistungs- und Zeugnisdaten >Wählen Sie im Navigator als Zeugnisart Halbjahreszeugnis. >Vergeben Sie einen Namen (z. B. 2BFSA) und geben als gültige Kombination von Jahrgangsstufe und Bildungsgang 2BFSA; 1, 2 oder BFSAIT; 3 hinzu. >Speichern Sie. >Wählen Sie über die modulbezogenen Funktionen Fächer aus Schulstundentafel übernehmen. >Damit die Handlungsfelder im Zeugnis ausgewiesen werden, müssen Sie bei diesen Fächern in der Spalte Art den Eintrag Pflichtunt durch Handlungsfeld ersetzen, sonst erhalten Sie kein verordnungsgemäßes Zeugnis. >Weisen Sie auch dem Fach Sozialpädagogisches Handeln als Art Handlungsfeld zu und positionieren es in der Zeugniseinstellung am Ende der Handlungsfelder. >Fügen Sie folgende Zusatzleistungen hinzu (falls nicht schon vorhanden): Bemerkungen, gefährdet, Abgang. >gefährdet dient in der Jahrgangstufe 1 zur Markierung, dass die Probezeit nicht bestanden wurde. |
>Datei: Leistungs- und Zeugnisdaten >Zeugnisart Halbjahresinformation wählen. >Neuen Datensatz hinzufügen. >Legen Sie einen Namen fest, z. B. BFSAIT, und wählen in der Tabelle gültige Kombinationen aus Jgst. / Bldg. den Bildungsgang und Jahrgangsstufen BFSAIT; 1, 2 aus. >Speichern Sie. >Wählen Sie über die modulbezogenen Funktionen Fächer aus Schulstundentafel übernehmen und wählen ggf. die aktuell gültige Schulstundentafel (entfällt, falls nur eine Stundentafel für den Bildungsgang eingerichtet ist). >Damit die Handlungsfelder im Zeugnis ausgewiesen werden, müssen Sie bei diesen Fächern in der Spalte Art den Eintrag Pflichtunt durch Handlungsfeld ersetzen, sonst erhalten Sie kein verordnungsgemäßes Zeugnis. >Weisen Sie auch dem Fach Sozialpädagogisches Handeln als Art Handlungsfeld zu und positionieren es in der Zeugniseinstellung am Ende der Handlungsfelder. >Standardmäßig wird bei Halbjahresinformationen das Notenformat (Erfassung) auf 1+z gesetzt, d. h. es können Tendenznoten in der Art 2-, 2-3… erfasst werden. >Fügen Sie folgende Zusatzleistungen hinzu (falls nicht schon vorhanden): Bemerkungen, Abgang. >Lob und Preis wird i. a. in der Halbjahresinformation nicht benötigt und kann entfernt werden. |
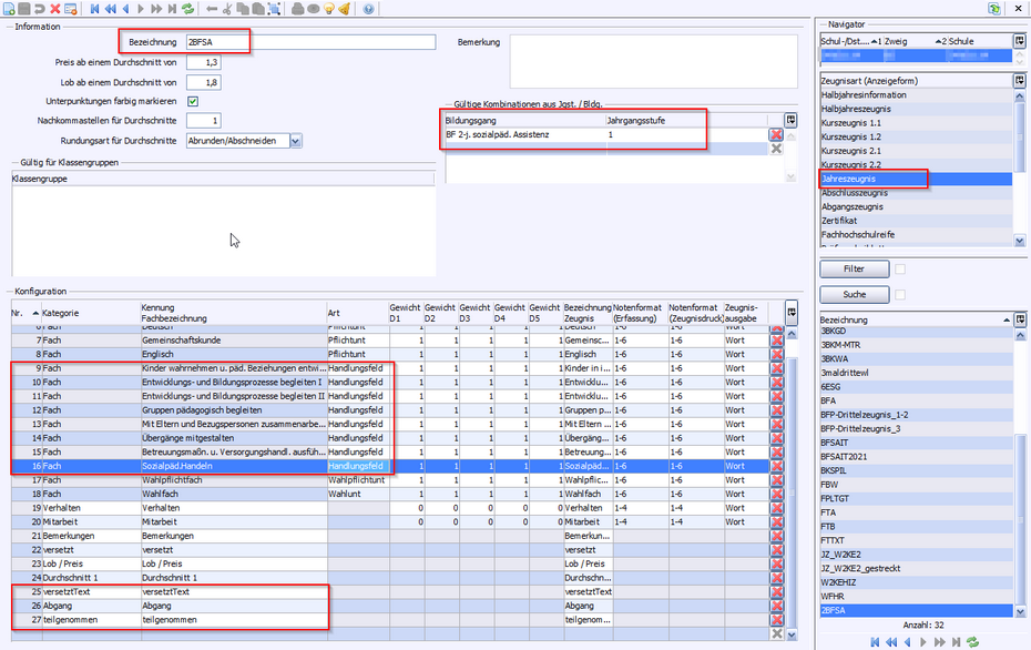
>Wählen Sie im Navigator als Zeugnisart Jahreszeugnis. >Vergeben Sie einen Namen (z. B. 2BFSA) und fügen als gültige Kombination von Jahrgangsstufe und Bildungsgang 2BFSA; 1 oder BFSAIT; 1, 2 hinzu. >Speichern Sie. >Wählen Sie über die modulbezogenen Funktionen Fächer aus Schulstundentafel übernehmen. >Standardmäßig wird bei Jahreszeugnissen das Notenformat (Erfassung) auf 1-6 gesetzt, d. h. es können nur ganze Noten erfasst werden. >Damit die Handlungsfelder im Zeugnis ausgewiesen werden, müssen Sie bei diesen Fächern in der Spalte Art den Eintrag Pflichtunt durch Handlungsfeld ersetzen, sonst erhalten Sie kein verordnungsgemäßes Zeugnis. >Weisen Sie auch dem Fach Sozialpädagogisches Handeln als Art Handlungsfeld zu und positionieren es in der Zeugniseinstellung am Ende der Handlungsfelder. >Fügen Sie folgende Zusatzleistungen hinzu (falls nicht schon vorhanden): Bemerkungen, versetzt, versetztText, Abgang, teilgenommen, Verhalten, Mitarbeit, optional Durchschnitt 1, Lob/Preis. |
>Datei: Leistungs- und Zeugnisdaten >Als Zeugnisschablone 1 soll die Schablone zz_B_HZ_A4 zugewiesen sein |
>Datei: Leistungs- und Zeugnisdaten >Als Zeugnisschablone 1 soll die Schablone zz_B_H_A4 zugewiesen sein. >Die Abgangsfunktionalität wird in der Schablone zz_B_H_A4 in Kürze (Stand 11/2022) bereitgestellt. |
>Datei: Leistungs- und Zeugnisdaten >Als Zeugnisschablone 1 soll die Schablone zz_B_J_A4 zugewiesen sein. >teilgenommen bedeutet, dass das Schuljahr komplett besucht wurde (ggf. Ausgabe der Erfüllung der Berufsschulpflicht). |
>Datei > Leistungs- und Zeugnisdaten > Klassen(-gruppenweise) Zeugnisdatenerfassung >Als Zeugnisschablone 1 soll die Schablone zz_B_Pflege_A_A4 zugewiesen sein. >teilgenommen bedeutet, dass das Schuljahr komplett besucht wurde (ggf. Ausgabe eines Abgangszeugnisses, nicht bei 2BFSA). >In Wirkdatum ist das Datum einzutragen, ab welchem der Berufstitel geführt werden darf. >Verhalten und Mitarbeit werden bei Wiederholerzeugnissen verwendet (in Vorbereitung) |
2025 Service Center Schulverwaltung - Impressum | Datenschutz
